Acheter APMcounter - Crosshair & Input overlay PC Key

Où acheter la clé Steam APMcounter - Crosshair & Input overlay PC la moins chère ? Vérifiez et comparez les prix de 1 boutiques pour trouver l'option la meilleure et la moins chère parmi 1 offres sur XD.deals. Actuellement, le prix APMcounter - Crosshair & Input overlay PC le plus bas sur les keyshops est disponible sur 1,99 € (0% de réduction).

Date de sortie : 22 août 2025
Keyshops
Indisponible
Acheter sur une boutique officielle :
1,99 €
Acheter sur les keyshops :
Voir l'historique des prix

Boutiques officielles (1)

DRM:
Steam
Steam
Steam
APMcounter - Crosshair & Input overlay
Windows
il y a 8sem
DRM:
Steam
Steam
1,99 €

Ă€ propos de APMcounter - Crosshair & Input overlay

APMcounter - Crosshair & Input overlay - Ă  propos du jeu
APMcounter & Crosshair

Dominate your game. Track every move. Aim with precision.

APMcounter & Crosshair is a powerful, lightweight desktop tool designed for competitive gamers and streamers who demand high-performance feedback and zero-lag overlays.

Whether you're training for esports or fine-tuning your aim, APMcounter helps you improve your mechanical skill and reaction time in any game — without ever getting in your way.

FEATURES:

Real-Time APM Tracker
See your actions per minute (APM) in real time — keyboard, mouse, and scroll events are logged, visualized, and counted precisely.

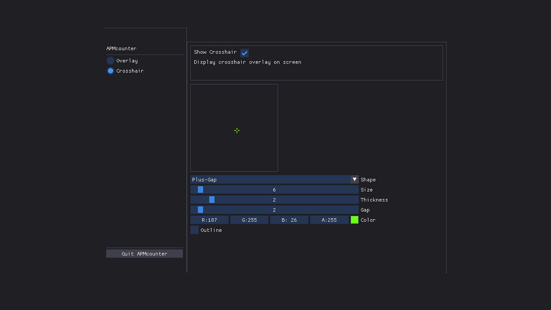
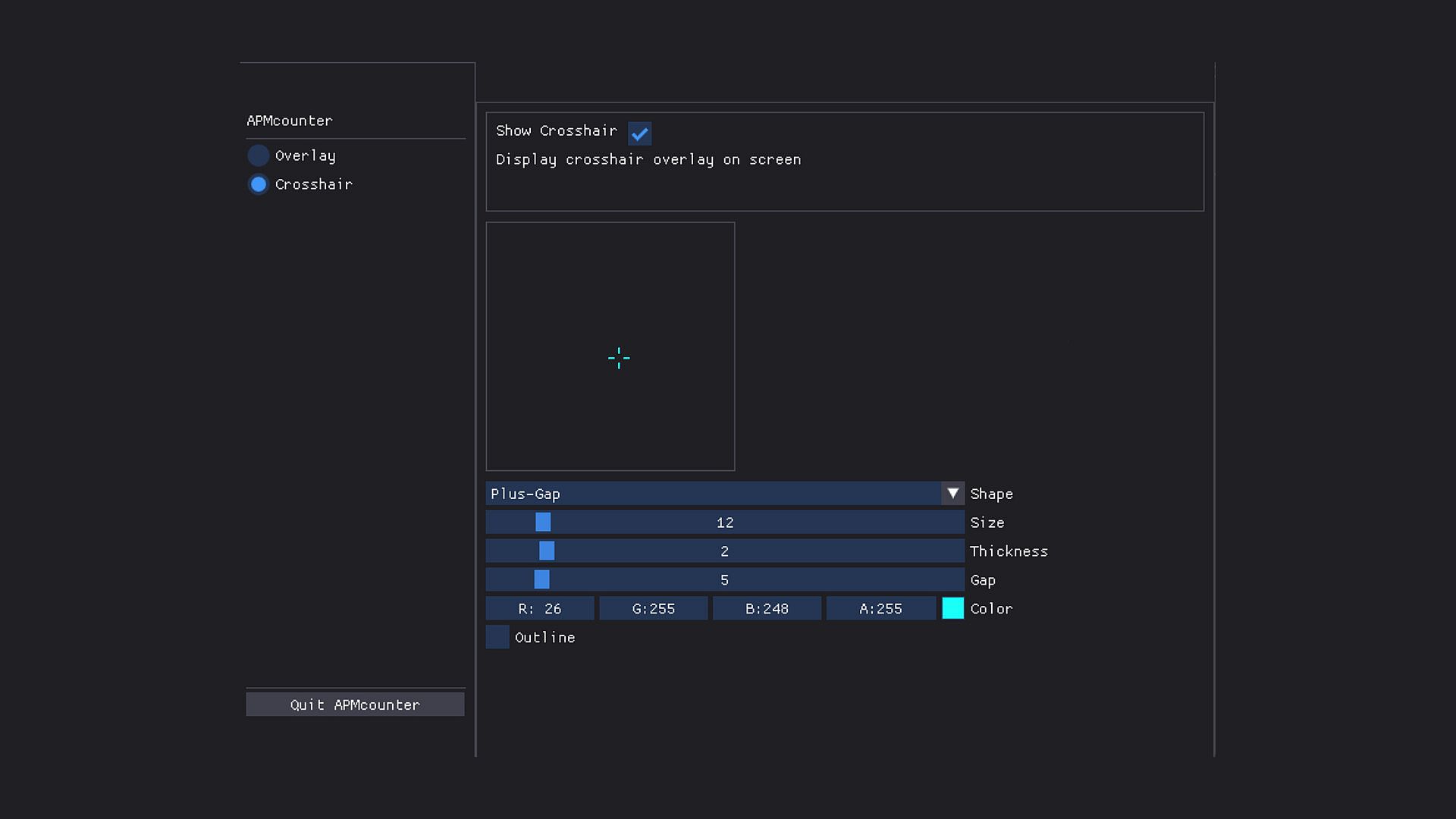
Custom Crosshair Overlay
A pixel-perfect, fully customizable crosshair that stays on top of any game. Change shape, color, thickness, gap, opacity, and more — all live.

Ultra-Light, Zero-Lag Overlay
Built with performance in mind. Minimal CPU and memory usage. No hooks, no injections — just a clean overlay that works even in borderless and windowed modes.

Intuitive Control Panel
Quickly toggle APM display, crosshair, or input indicators. Preview changes in real time. Save and load settings with ease.

Training & Analysis Tool
Improve your rhythm and consistency by tracking input patterns. Ideal for RTS, FPS, or any game where speed and precision matter.

WHO IT'S FOR
  • Pro and aspiring esports players

  • Streamers looking to display skill metrics on screen

  • Aim trainers, rhythm gamers, MOBA grinders, RTS masters

  • Gamers who want an edge — without cheating

Safe. Clean. Local.
  • No network access

  • No game hooks or injections

  • 100% TOS-friendly

  • Works fully offline

PERFORMANCE-FIRST DESIGN

APMcounter & Crosshair is engineered for maximum accuracy with minimal system impact. You focus on the game — it tracks the rest.

Interface:
English

Classification par âge

Indisponible

Minimum :

  • Système d'exploitation: Windows 10
Plus bas historique
Historique des prix des boutiques officielles
-
-
-
Historique des prix des keyshops
-
-
-

FAQ

8 questions

Avant de chercher une cle PC APMcounter - Crosshair & Input overlay pas chère, verifiez l'essentiel. Publié par lzydev. Date de sortie PC : 22 août 2025. Genres : Utilities.

Q

Où acheter une clé Steam ou CD Key APMcounter - Crosshair & Input overlay pas chère ?

Grâce à notre comparateur de prix et nos codes de réduction vérifiés, vous pouvez acheter une cle APMcounter - Crosshair & Input overlay pour seulement 1,99 €. Cette offre est disponible chez Steam et fait partie des offres les moins chères du marché. Toutes les cles listees sur XD.deals sont livrees numériquement et éligibles au téléchargement instantane apres paiement. Les prix incluent déjà les frais de traitement et les codes promo appliqués, vous voyez donc toujours le prix le plus bas pour APMcounter - Crosshair & Input overlay sur PC. Consultez l'historique des prix de APMcounter - Crosshair & Input overlay pour acheter au meilleur moment.

D'apres notre derniere mise à jour (nous actualisons les prix Steam plusieurs fois par jour), le prix Steam de APMcounter - Crosshair & Input overlay est de 1,99 €. Vous pouvez économiser environ 6 % en payant avec une carte cadeau Steam à prix réduit.

Notre traqueur de prix couvre les revendeurs officiels et les keyshops, vous pouvez donc trouver APMcounter - Crosshair & Input overlay en promotion meme en dehors des périodes de soldes. Nous détectons actuellement 1 offre active provenant de boutiques officielles et de keyshops. Consultez le tableau ci-dessus, comparez avec le prix le plus bas historique et créez une alerte pour ne jamais manquer la prochaine baisse de prix.

D'apres nos données, APMcounter - Crosshair & Input overlay n'est pas actuellement disponible sur GeForce NOW. Vous devrez le lancer localement sur votre PC. Parcourez les jeux disponibles sur GeForce NOW.

Oui. APMcounter - Crosshair & Input overlay a une page officielle sur le Steam Store. Vous pouvez aussi acheter une cle Steam APMcounter - Crosshair & Input overlay auprès de vendeurs tiers. Notre comparateur de prix inclut actuellement 1 offre avec DRM Steam. Choisissez-en une pour vous assurer que votre téléchargement de APMcounter - Crosshair & Input overlay se fasse sur la plateforme de Valve.

Pas pour le moment. Valve classe APMcounter - Crosshair & Input overlay comme non supporte sur Steam Deck. Gardez un oeil sur XD.deals - nous suivons les mises a jour Proton et les correctifs de la communaute. Parcourez les jeux Steam Deck Verified ou Steam Deck Playable.

APMcounter - Crosshair & Input overlay ne semble pas être disponible sur PC Game Pass, EA Play, Ubisoft+ ou tout autre service d'abonnément PC pour le moment. Votre seule option est d'acheter le jeu - utilisez XD.deals pour trouver le meilleur prix.

Non - XD.deals n'est pas une boutique. Nous sommes un comparateur de prix qui suit les meilleures offres pour APMcounter - Crosshair & Input overlay sur les boutiques officielles et les keyshops vérifiés. Cliquez sur "Voir l'offre" a cote de n'importe quelle offre et vous serez redirige vers le site du revendeur pour finaliser votre achat.

Meilleurs prix pour APMcounter - Crosshair & Input overlay

1 Steam Steam Official
1,99 €

Vous voulez acheter au meilleur moment ? Créez une alerte de prix sur XD.deals et soyez notifie quand APMcounter - Crosshair & Input overlay atteint son prochain prix le plus bas historique.

Créer une alerte
Rejoignez notre Discord
Obtenez de l'aide instantanée de notre communauté et restez à jour sur les dernières offres
Définir des alertes de prix
Recevez une notification par e-mail lorsque le prix d'un jeu atteint votre objectif
Créer un compte gratuit
Débloquez les listes de souhaits, alertes de prix et la synchro Steam